灵感
前阵子看到了这个结合了PARA的 PARA + Zettelkasten Vault Template: Powerful Organization, Task Tracking, and Focus Tools All in One! - Share & showcase - Obsidian Forum 的vault,激发了我的灵感。
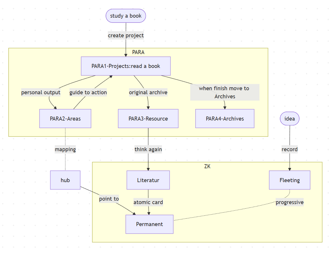
PARA 刚好可以被我用来收纳目标管理与存档,解决了我使用纯 ZK 笔记的一些痛点,例如:无法跟踪目标进度,一些资源文件无法归类存放(之前是额外建立一个专案笔记来归纳,但是像是一个桶啥都能装)
这里也有站内其他小伙伴新鲜出炉分享的PARA笔记法: PARA笔记法 - 经验分享 - Obsidian 中文论坛
结合概念
这里借用 PARA 的相关分类概念,进行简化(轻量化PARA,降低低认知负荷,只负责行动与项目文件存档相关)。而ZK则负责知识沉淀。
系统核心:服务于思考过程,知识内化,结合PARA进行目标管理
PARA (Projects, Areas, Resources, Archives)
- 行动导向,快节奏(强调目标拆解与执行)
- 核心:注意力锚点、动态信息流、逐步过滤法(知识萃取)、非正式结构
ZK(Zettelkasten)
- 知识导向,慢思考(侧重知识连接与创造性思考)
- 核心:原子化、链接优先、自主闭环、有机生长(自下而上)、非删(演化历史)
- 流转:渐进式归纳,常青流转
本文并非大而全的资料,默认读者是了解PARA与Zettelkasten的核心内容的
工作流
我的 vault 大致结构(子项是例子):
-
0-HUB
- 首页(PARA+ZK 导航、TMOC、最近关注、最近编辑、搜索)
-
1-闪念笔记 Fleeting(零碎灵感,定期归纳)
- 0.Todo、Archives、DAILY
-
2-文献笔记 Literatur(经过重新思考的文献资料)
-
3-永久笔记 Permanent(原子化卡片,双向链接,自主闭环)
- 结构笔记 Structure、原子笔记
-
PARA1-Projects(80%精力,SMART原则,限期截止目标)
- 202503文章输出 (SMART原则,拆解目标→里程碑→原子任务)
- 2025Q2游戏demo实现
- 总览与计划
-
PARA2-Areas(责任领域,仅保留行动指南,包括定期更新的技能书、计划 or checklist、行业追踪、文章输出)
- 个人成长(输出、个人成长心理学、笔记系统)
- 个人健康(技能树-运动计划?)
- 编程(输出、后端面试梳理、设计模式)
- 游戏制作(输出、原理)
- 其他责任领域(例如音乐-乐器乐理、艺术-配色)
-
PARA3-Resources(资源、文献、兴趣点、工具教程、配置文件)
-
书籍类(可关联Zotero)
-
学术文献类(可关联Zotero)
-
散装文章类(Web页面存档)
-
同步合集类(同步微信阅读、微信公众号等等)
-
技能领域
- 编程 (极客时间-xx课程、编程配置、代码片段、运维相关)
-
工具(软件配置、软件说明、同步模板)
-
-
PARA4-Archives(经验复盘归档、历史参考、成果库,需定期清理并提取可复用内容)
- 已完成或搁置的项目
- 不再活跃或相关的领域
- 不再感兴趣的资源
-
9-工具(字体、模板、插件配置、脚本等)
解决需求
此结构完美解决我的需求,并且尽可能轻量化PARA,PARA进行目标管理,知识则沉淀在ZK。
其他分享
正文到此应该就结束了,本文并非大而全的资料,默认读者是了解PARA与Zettelkasten的核心内容的,如果不是很懂的话可以参考一下其他相关文章。
下面扩展只是一些零散的、提醒自己的内容,并非完整的PARA与Zettelkasten核心。
扩展阅读1:
-
ZK-永久笔记:服务于思考过程,而不是记成 wiki
- 非删(演化历史)原则:标记过时,保留版本历史(时间与原因结论)
- 永久笔记 Permanent :渐进+常青流程,间隔重复维护
-
PARA:
-
project (SMART原则)
- 使用 Kanban 插件管理 Projects 的原子任务,直观跟踪进度
- 用 Dataview 插件自动生成项目进度看板
-
主动维护,避免 Areas 和 Resources 变成“黑洞”
- Areas 仅保留行动指南(如年度计划、Checklist)
- Resources 仅存储原始文件
-
季度定期审查与降级(无用→Archives)。
-
为 Archives 建立索引(如按年份/领域分类),确保快速回溯
-
-
模板设计:为闪念笔记、文献笔记、项目计划设置标准化模板,减少重复劳动
-
每日 10 分钟轻量维护:快速归置闪念笔记、更新项目看板,避免积压。
-
每周 1 小时深度复盘:
- 利用插件(如 Tasks 或 Templater)生成周复盘模板(自动汇总)
- 重点处理知识提炼(闪念→永久笔记)和 PARA 内容流转
- 跨系统熵减(清理冗余/强化链接/更新桥接MOC)
-
知识孤岛检测:每月用 Relationship 插件扫描无反向链接的永久笔记
-
设置周期性提醒(如每季度一次),强制清理梳理 Archives 和闪念笔记。
-
渐进式迭代:每季度根据使用反馈优化目录结构和标签体系,避免“一步到位”的压力
-
弹性规则设计:允许 20% 的“例外缓冲区”,避免因规则僵化导致系统崩溃。
扩展阅读2:
核心流转:
-
渐进式归纳
-
逐步提炼(根据价值):
- 原始文本、关键点加粗、精华高亮、总结微型摘要、内容关联和重组
-
-
常青流转(概念导向,大量链接,面向自己而非读者)
-
收集态
-
加工态:加粗提炼,拆分原子,标题为核心概念,简明扼要
-
常青态:原子化,API式标题,关联与跨主题
-
稳定态(可信赖的认知锚点状态,而非固化):
- 迭代收敛性(多次迭代且核心论点趋于稳定),链接密度,反向索引
-
进阶实践:
- 核心-边缘结构(静动态平衡)
- 矩阵标注(正交化指数-跨域、知识熵值、跨域桥接度-同主题/跨学科/枢纽级)
- 自动标签流转(字多自动标#收集态)
- 可视定期review(高熵值待处理、稳定但跨域少、衰减预警)
-


