【开源,插件更新】列表转表格、树目录、思维导图、时间线、表格合并 —— Any Block V3(Ob/Md-it/VuePress/VitePress通用)

(来自多个版本更新后,2025-05-15重新阅读帖子,的抓虫回复)

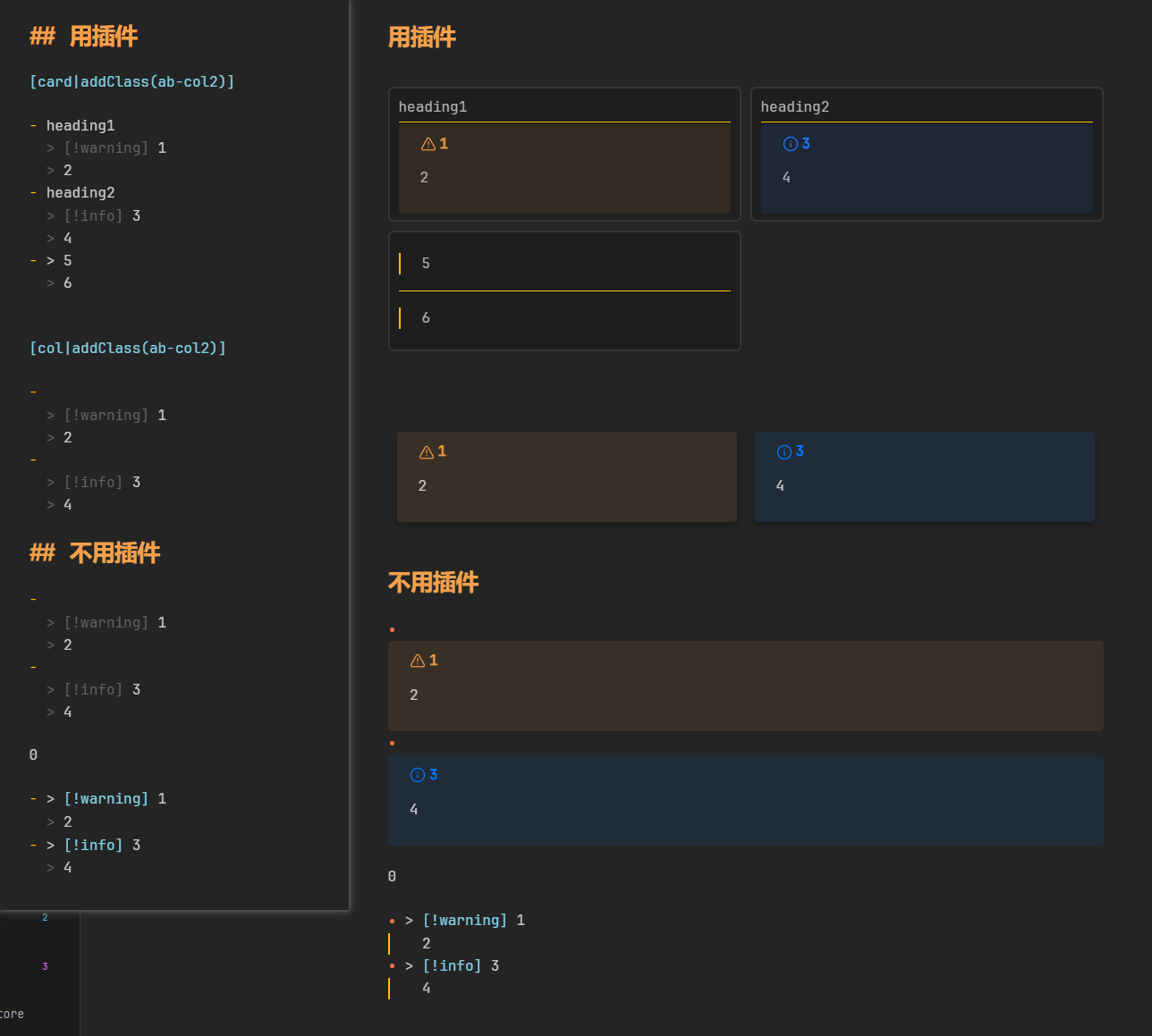
除了之前提到的几个表格专用插件,现在anyblock也支持这种扩展表格。见:AnyBlock App 并把左上角的下拉框切换至 “扩展表格+转置”

(来自多个版本更新后,2025-05-15重新阅读帖子,的抓虫回复)

最新版有一个width处理器,可以指定分栏或表格的每列宽度 (px或百分比),见:AnyBlock App 并将左上角的下拉框切换至mdit选项,就能看到用例

1 个赞

(来自多个版本更新后,2025-05-15重新阅读帖子,的抓虫回复)

一般建议使用标题处理器时,# 后面加一个空格,即 [# title]。一来更符合markdown标题的语法,二来 #title 会被误识别为标签,进入标签面板中。(如果不开标签面板则无法察觉到这点)

(来自多个版本更新后,2025-05-15重新阅读帖子,的抓虫回复)

新版本改善了工作流,可以很方便地编译min版本,而无需像之前那样很复杂地手动注释并编译。

见: GitHub - any-block/obsidian-any-block-min: obsidian-any-block mini version. Remove some features and dependencies to reduce size and improve performance.

可以从该仓库手动下载或使用brat自动下载更新。

至于社区商店版本……差不多两个月前已经在审核了,插件名 AnyBlock Min,但审核一动不动,不知道要等多久,而且审核那边感觉不一定会多批准一个min版本。好像也没啥先例

(来自多个版本更新后,2025-05-15重新阅读帖子,的抓虫回复)

当前callout的类型都直接支持了,都能用,不过还是尽可能首选:note、warning、tip 这三个,迁移其他平台的兼容性也好一些(同时满足OFM和GFM标准)

2 个赞

可以重命名提交:blush:

作者你好!感谢你制作的插件,有一个疑问想请教一下:

如图左边是我的源码右边是阅读效果,上面是2col语法下面是普通callout.
我发现在2col语法下,callout的正文内容无法被放进框里。普通callout又没有办法进行分栏,求问有没有什么解决方法,谢谢!

card和col的第一行都是标题来的(只不过col的标题和正文默认用同一个样式,区分开可以让有需要的用户自己加样式)

你空掉第一行就是了

(而且如果你把 [] 那列删掉,你就会发现obsidian的实时模式自己也不支持直接在 - 后面加代码块或引用块,也得空一行再加代码块或引用块)

感谢大大!解决了

作者您好,请问分栏时是否有方法使图片跨栏显示
我需要用左右分栏的样式记录长篇中英双语字幕笔记,笔记内容有多张插图。
以下是我目前刚使用这款插件的效果简短示例:

阅读模式

不能。

首先,我感觉可以把图片在中文部分重复显示一份,效果就足够好。(这样还能分多个笔记.md,然后用 col + ![[]] 来显示。不过对这样弄了,除非导出pdf,或优化显示,或者在某个文章的局部引用部分中英对比,不然开左右两个标签页岂不是更方便)

其次,我认为图片跨栏显示的效果并不好(图片首先不能左右对齐,否则高度也会非常高,那么图片就只能居中对齐显示。而居中对齐到中间……我认为挺怪的。再或者还是左对齐,然后右边空出来?感觉也没有复制一份效果好)

我简单p两张图来作证我的观点:

第三,还有一个可以参考的做法是,如果希望对齐,可以分创建多个分栏块。图片之前结束,图片之后又新建一个。只是这样可能写起来略麻烦

第四,哪怕刚需对齐,也不一定由图片作为对齐的flag,而应该由标题 (h2~h6)

最完美的做法是我新增一个新处理器,专用于翻译类,在col的基础上添加对齐等更多功能……没动力,还有许多其他工作……做不出来

确实居中看起来怪怪的。
我倒是没想过把英文和中文分成两个md笔记,这种方案大概是当下最优解了,虽然笔记文件数量会变多,不过反而方便管理原文与译文。
谢谢回复

请问长文本是否没办法使用分栏/卡片语法?试了几次都没有生效

往下滚看看?可以试下换用代码块选择器能不能成功。

可能是ob的分块渲染机制导致的

请问list2table默认align居中怎么调整到左对齐?复制范例的源码也这样

默认是左对齐不是居中啊,是不是你主题或样式片段给设置成表格内容默认居中了

1 个赞

修改主题设置解决了,谢大佬

请问大佬如何添加选择器,看了好多帖子、相关网页,没找到范例

我想添加一个选择器让AB把 tab: 当作##对待,用于取代Tabs插件
能够更加智能,在Hn标题内被当作H(n-0.5)更好

之前超多笔记的格式都是类似下面的,具体反引号数量不定,不太好统一替换tab:为标题
期间因为代码块内的双链不会自动更新,我手动删除了一些tabs代码块首尾,现在回顾笔记内容得手动恢复,看完又再删掉防止链接不更新,非常不方便

`````tabs
tab: 标签页1
文本
### 标题
````
```
代码文本
```
````
其他内容
tab: 标签页2
tab: 标签页3
`````

`````tabs
另一个tabs内容,含多个标签页
`````

能不能设定一番设定后,只要AnyBlock插件开启,所有代码块都自带超出折叠的效果 :face_with_spiral_eyes:
我笔记中又添加了好些个[overfold]了